Goal setting checklist template, Have you ever encountered the”Oops” situation? Ever said”oops” if the client received a damaged or non-working product, once the cost payable up incorrectly, when the bonus was not contained in a worker’s check, or every time a quarterly insurance coverage was missed? Most of us have experienced an”oops” situation, and we know how that feels and what it costs. Using checklists can help to reduce the number of”oops” moments
Checklists are a key component of a successful business performance. Utilizing checklists during a company contributes to higher profits, more efficient and productive operations, satisfied clients, and a better quality of life for you and your workers. This White Paper addresses all facets of a checklist, from what they are, to how and where to use themand what advantages you can expect to realize.
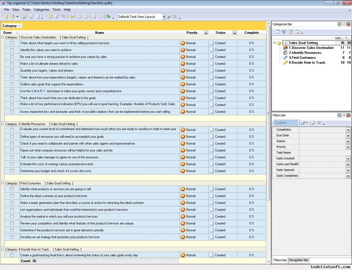
A checklist is a list of items or tasks which you”check off” as you complete each item/task on the listing. Checklists are everywhere and therefore are an integral component of most activities – both private and business. In our own daily lives, we create checklists for coordinating (“To-Do Lists”), preparation (birthday party), prioritizing (bills to pay), shopping (grocery list), and so forth. Business is no different; checklists are essential to an effective, efficient, and profitable operation.

Business owners and owners from all size companies now acknowledge the benefits of and comprehend the worth of checklists as a significant tool for business growth and profit. Checklists aren’t only task lists, but they also carry significant specifics about plan, key personnel responsible for activities, and necessary resources necessary for success. Most importantly, business checklists push all action toward the goal completion date and the planned company goal.
The point to using checklists in company is to operate productively and efficiently, keep costs low, and earn a profit. As we have discussed previously through cases, checklists may be used in all facets of any kind or size operation. Checklists help to organize tasks, manage time, operate more efficiently, avoid excess costs and inefficient ways, and ensure compliance with laws, policies, and processes. Checklists can be developed , can be purchased via a commercial source, or purchased and altered to satisfy your specific requirements. Purchasing a commercially accessible checklist that’s been analyzed by a number of other business owners can save a lot of time and money. However your checklists are created, their use leads to a powerful and rewarding organization.
The importance of employing a professionally designed management checklist to function as a manual for managing your business operations cannot be overstated. A solid checklist aids management by organizing important standards, enhancing objectivity and strengthening reproducibility. A checklist makes preparation, monitoring and guiding operations, and appraising business aims, an easier and also a far more efficient procedure. With such a tool, you greatly improve your ability to provide consistent client service, meet your financial and profit goals, be focused and organized as well as operate your business better.







